
Java | 多线程
更新: 8/10/2025 字数: 0 字 时长: 0 分钟
基本概念
Java 语言内置了多线程支持。当 Java 程序启动的时候,实际上是启动了一个 JVM 进程,然后,JVM 启动主线程来执行
main()方法。在main()方法中,我们又可以启动其他线程。
程序:程序是一组为完成特定任务而用某种语言编写的指令集合。
进程:进程是程序的一次执行过程,或是正在运行的一个程序。
线程:线程是由进程创建的一个执行单元。可以理解为进程中的一个“子任务”,一个进程可以包含多个线程。
其他相关概念
- 单线程:一个时间点上只能运行一个线程。
- 多线程:一个时间点上可以运行多个线程。
- 并发:多个任务在同一时间段内交替执行。
- 并行:多个任务在同一时间真正同时运行。
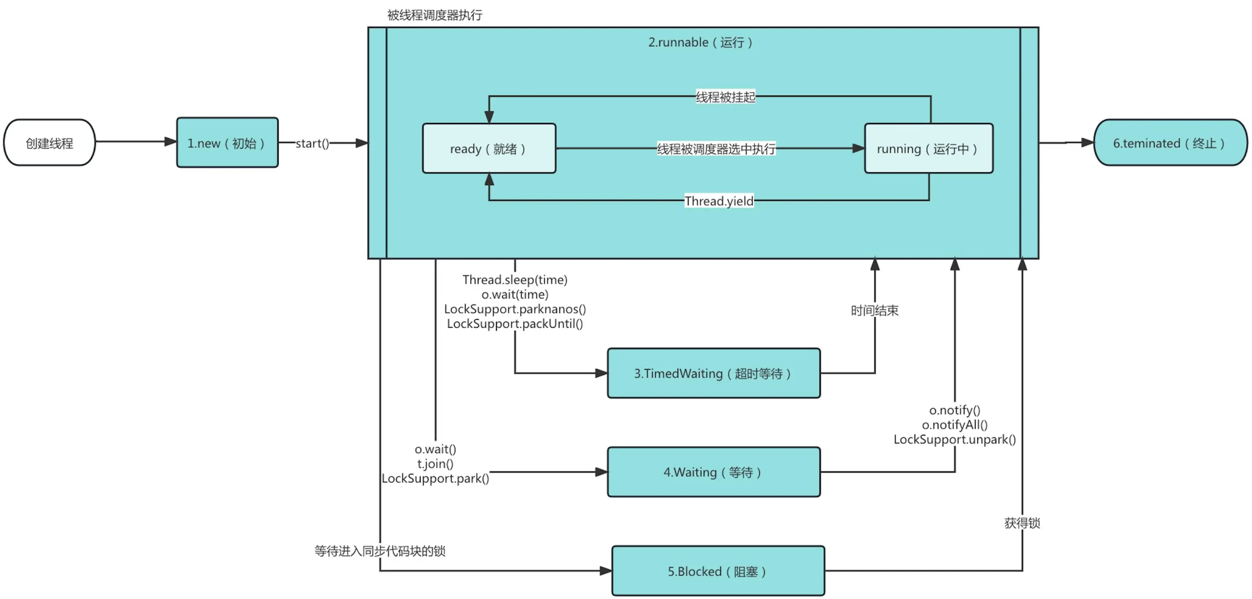
线程的状态
在 Java 程序中,一个线程对象只能调用一次 start() 方法启动新线程,并在新线程中执行 run() 方法。一旦 run() 方法执行完毕,线程就结束了。因此,Java 线程的生命周期包括以下几种状态:
NEW(新建)
- 线程对象已经被创建,但尚未调用
start()方法,此时线程处于新建状态。
- 线程对象已经被创建,但尚未调用
RUNNABLE(可运行)
- 线程调用了
start()方法,进入可运行状态。 - 此时线程并不一定立刻执行,而是等待 JVM 调度。
- 处于此状态的线程可能正在执行,也可能在等待 CPU 分配时间片。
- 线程调用了
TIMED_WAITING(超时等待)
- 线程进入计时等待状态,会在指定时间后自动返回。
- 例如调用
Thread.sleep()、join(timeout)或wait(timeout)方法后,线程会处于此状态。
WAITING(等待)
- 线程进入等待状态,需要其他线程显示地唤醒它。
- 例如调用
Object.wait()后线程会进入此状态,直到被其他线程通过notify()或notifyAll()唤醒。
BLOCKED(阻塞)
- 线程尝试获取一个被其他线程占用的锁时,会进入阻塞状态。
- 只有当锁被释放后,线程才会重新进入可运行状态。
TERMINATED(终止)
- 线程的
run()方法执行完毕或因异常退出后,线程进入终止状态,表示生命周期结束。 - 终止状态的线程不可再次启动。
- 线程的
有些书中说一共有 7 个状态,实际上就是将 Runnable 状态中 Ready 和 Running 分开了。到底是否运行还是取决于内核态的调度情况。

线程的使用
继承
Thread类并重写其run()方法来创建线程对象,然后调用start()方法启动线程。- 如果线程类不需要继承其他类,可以直接继承
Thread,代码较为简单。 - 适合只需要实现线程功能,不需要共享资源的情况。
点击查看案例演示
javapublic class Main { public static void main(String[] args) { Thread t = new MyThread(); t.start(); // 启动新线程 } } class MyThread extends Thread { @Override public void run() { System.out.println("start new thread!"); } }- 如果线程类不需要继承其他类,可以直接继承
实现
Runnable接口并重写其run()方法,然后将该实现类的实例传入Thread构造器,再调用start()方法启动线程。- 更适合多个线程共享同一资源的场景,因为
Runnable实现类可以被多个线程使用。 - 避免了单继承的限制,继承其他父类的同时实现多线程功能。
- 推荐使用
Runnable,设计更加灵活。
点击查看案例演示
javapublic class Main { public static void main(String[] args) { Thread t = new Thread(new MyRunnable()); t.start(); // 启动新线程 } } class MyRunnable implements Runnable { @Override public void run() { System.out.println("start new thread!"); } }javapublic class Main { public static void main(String[] args) { Thread t = new Thread(() -> { System.out.println("start new thread!"); }); t.start(); // 启动新线程 } }- 更适合多个线程共享同一资源的场景,因为
两者的区别
Thread类本身就实现了Runnable接口,因此通过继承Thread或实现Runnable创建线程在本质上没有区别。
线程常用方法
方法 描述 setName(String name)设置线程名称,使线程的名称与参数 name相同getName()返回线程的名称 start()启动线程,调用 Java 虚拟机底层的 start0方法来执行线程run()线程执行的具体任务,通常在 run方法中编写线程的工作逻辑setPriority(int priority)更改线程的优先级,优先级范围为 1(最低)到 10(最高),默认值为 5 getPriority()获取线程的优先级 sleep(long millis)让当前线程休眠指定的毫秒数(暂停执行),可以用来模拟任务延迟或降低线程频率 interrupt()中断线程,通知线程停止当前操作或退出,需配合线程内的中断状态检查使用 yield()线程的礼让,当前线程主动让出 CPU,允许其他线程执行。礼让的时间不确定,当前线程可能并不会立即让出 CPU join()线程的插队,当前线程会等待调用该方法的线程执行完毕后,再继续执行。插队线程的任务必须先执行完
线程终止
线程正常终止:
run()方法执行到return语句返回。线程意外终止:
run()方法因为未捕获的异常导致线程终止。通知线程终止:通过设置标志变量来控制线程的运行状态。
点击查看案例演示
javapublic class ThreadDemo { public static void main(String[] args) { MyThread thread = new MyThread(); thread.start(); try { Thread.sleep(2000); // 主线程等待 2 秒 } catch (InterruptedException e) { e.printStackTrace(); } // 通知子线程退出 thread.stopThread(); System.out.println("通知子线程停止。"); } }javaclass MyThread extends Thread { // 定义标志变量,用于控制线程退出 private boolean running = true; @Override public void run() { while (running) { System.out.println("线程正在运行..."); try { Thread.sleep(500); // 模拟线程工作 } catch (InterruptedException e) { e.printStackTrace(); } } System.out.println("线程已停止。"); } // 提供方法来修改标志变量,从而通知线程退出 public void stopThread() { running = false; } }txt线程正在运行... 线程正在运行... 线程正在运行... 线程正在运行... 线程正在运行... 通知子线程停止。 线程已停止。 进程已结束,退出代码为 0
线程中断
线程中断是 Java 中的一种机制,用来通知一个线程应该停止当前的工作或者改变状态。
注意:中断并不会强制线程终止,而是通过设置“中断标志”(interrupt flag)来给线程传递一个信号。
线程可以根据这个信号自行决定如何响应,比如退出、重新尝试任务或清理资源。
中断标志位:
- 每个线程都有一个中断标志位,用来表示该线程是否被请求中断。
interrupt()方法会将目标线程的中断标志设置为true。- 线程可以通过
isInterrupted()检查自己的中断状态。
响应中断的两种方式:
检查中断标志:线程定期调用
isInterrupted(),发现中断标志为true时自行退出或执行其他逻辑。点击查看案例演示
javapublic class InterruptFlagExample { public static void main(String[] args) { Thread thread = new Thread(() -> { while (!Thread.currentThread().isInterrupted()) { // 检查中断标志 System.out.println("线程运行中..."); try { Thread.sleep(1000); // 模拟工作 } catch (InterruptedException e) { System.out.println("线程在休眠时被中断!"); Thread.currentThread().interrupt(); // 重新设置中断标志 } } System.out.println("线程已中断,退出运行。"); }); thread.start(); try { Thread.sleep(3000); // 主线程休眠3秒 } catch (InterruptedException e) { e.printStackTrace(); } thread.interrupt(); // 主线程中断子线程 } }txt线程运行中... 线程运行中... 线程运行中... 线程在休眠时被中断! 线程已中断,退出运行。 进程已结束,退出代码为 0捕获
InterruptedException:如果线程在调用阻塞方法时被中断,会抛出InterruptedException。点击查看案例演示
javapublic class InterruptedExceptionExample { public static void main(String[] args) { Thread thread = new Thread(() -> { try { System.out.println("线程开始运行..."); Thread.sleep(5000); // 模拟阻塞操作 System.out.println("线程完成工作。"); } catch (InterruptedException e) { System.out.println("线程被中断,停止工作。"); } }); thread.start(); try { Thread.sleep(2000); // 主线程等待2秒 } catch (InterruptedException e) { e.printStackTrace(); } thread.interrupt(); // 主线程中断子线程 } }txt线程开始运行... 线程被中断,停止工作。 进程已结束,退出代码为 0
守护线程
- 守护线程(Daemon Thread)是为后台服务提供支持的线程,常用于处理定时任务、日志记录或数据清理等不需要用户交互的任务。
- 与普通线程不同,守护线程不会阻止程序退出。当所有非守护线程结束时,守护线程会自动退出,无论它是否完成了任务。
- 在 Java 中,可以通过
Thread.setDaemon(true)将线程标记为守护线程。一旦标记后,程序结束时守护线程会随之自动终止。
点击查看案例演示
java
public class DaemonThreadDemo {
public static void main(String[] args) {
// 创建一个普通线程
Thread regularThread = new Thread(new RegularTask());
regularThread.start();
// 创建一个守护线程
Thread daemonThread = new Thread(new DaemonTask());
daemonThread.setDaemon(true); // 设置为守护线程
daemonThread.start();
// 主线程的任务
try {
Thread.sleep(2000); // 主线程睡眠2秒,等待其他线程执行
} catch (InterruptedException e) {
e.printStackTrace();
}
System.out.println("主线程执行完毕,程序结束");
}
}java
class DaemonTask implements Runnable {
@Override
public void run() {
while (true) {
try {
System.out.println("守护线程在执行...");
Thread.sleep(1000); // 模拟守护线程的工作
} catch (InterruptedException e) {
e.printStackTrace();
}
}
}
}java
class RegularTask implements Runnable {
@Override
public void run() {
try {
System.out.println("普通线程开始执行...");
Thread.sleep(5000); // 模拟一些需要较长时间的操作
System.out.println("普通线程执行完毕");
} catch (InterruptedException e) {
e.printStackTrace();
}
}
}txt
普通线程开始执行...
守护线程在执行...
守护线程在执行...
主线程执行完毕,程序结束
守护线程在执行...
守护线程在执行...
守护线程在执行...
普通线程执行完毕
进程已结束,退出代码为 0线程同步
在多线程编程中,为了保护敏感数据的完整性,必须使用线程同步技术。即当一个线程正在操作某块内存时,其他线程必须等待,直到操作完成后才能访问该内存。这确保了同一时刻最多只有一个线程访问该数据。
同步代码块
javasynchronized (this) { // 锁住 this 或其他锁对象 // 需要被同步代码; }同步方法
javapublic synchronized void m(String name) { // 锁住 this // 需要被同步的代码 }
互斥锁
基本介绍
- Java 语言中,引入了对象互斥锁的概念,来保证共享数据操作的完整性。
- 每个对象都对应于一个可称为“互斥锁”的标记,这个标记用来保证在任一时刻,只能有一个线程访问该对象。
- 关键字
synchronized来与对象的互斥锁联系。当某个对象用synchronized修饰时,表明该对象在任一时刻只能由一个线程访问。 - 同步的局限性:导致程序的执行效率降低。
- 非静态同步方法的锁可以是
this,也可以是其他对象(要求是同一个对象)。 - 静态同步方法的锁为当前类本身。即该类的 Class 对象。
注意事项和细节
- 同步方法如果没有使用
static修饰,默认锁对象为this。 - 如果方法使用
static修饰,默认锁对象为当前类的 Class 对象。
- 同步方法如果没有使用
实现步骤
- 需要先分析上锁的代码
- 选择同步代码块或同步方法(同步的范围越小,当然效率也就越高)
- 要求多个线程的锁对象为同一个即可
释放锁
下面操作会释放锁
- 当前线程的同步代码块、同步方法执行结束。
- 当前线程在同步代码块、同步方法中遇到
break、return。 - 当前线程在同步代码块、同步方法中出现了未处理的
Error或Exception,导致异常结束。 - 当前线程在同步代码块、同步方法中执行了线程对象的
wait()方法,当前线程暂停,并释放锁。
下面操作不会释放锁
- 线程执行同步代码块或同步方法时,程序调用
Thread.sleep()、Thread.yield()方法暂停当前线程的执行,不会释放锁。 - 线程执行同步代码块时,其他线程调用了该线程的
suspend()方法将该线程挂起,该线程不会释放锁。提示:应尽量避免使用suspend()和resume()来控制线程,方法不再推荐使用。
- 线程执行同步代码块或同步方法时,程序调用
死锁
死锁就是多个线程都占用了对方的锁资源,但不肯相让,导致了死锁,在编程中一定要避免死锁的发生。
点击查看案例演示
javapublic class DeadLockDemo { public static void main(String[] args) { // 创建两个线程模拟死锁 DeadLockThread threadA = new DeadLockThread(true); threadA.setName("线程A"); DeadLockThread threadB = new DeadLockThread(false); threadB.setName("线程B"); threadA.start(); threadB.start(); } }java// 模拟死锁的线程类 class DeadLockThread extends Thread { // 定义两个共享的锁对象 private static final Object lock1 = new Object(); private static final Object lock2 = new Object(); private final boolean flag; // 决定线程的锁顺序 /** * 构造函数 * @param flag 如果为 true,先锁住 lock1,再尝试锁 lock2;反之亦然。 */ public DeadLockThread(boolean flag) { this.flag = flag; } @Override public void run() { if (flag) { synchronized (lock1) { // 锁住 lock1 System.out.println(Thread.currentThread().getName() + " 锁住 lock1,尝试获取 lock2..."); synchronized (lock2) { // 尝试锁住 lock2 System.out.println(Thread.currentThread().getName() + " 成功锁住 lock2!"); } } } else { synchronized (lock2) { // 锁住 lock2 System.out.println(Thread.currentThread().getName() + " 锁住 lock2,尝试获取 lock1..."); synchronized (lock1) { // 尝试锁住 lock1 System.out.println(Thread.currentThread().getName() + " 成功锁住 lock1!"); } } } } }


评论